Gute Firewall Fur Zuhause
Ich hatte in der Vergangenheit auch schon ganz gute Erfahrungen mit XPEnology, der Synology DSMPortierung für Computer, in verschiedenen Virtualisierungsumgebungen wie Parallels Desktop, VirtualBox und VMware Workstation gemacht Und während ich das System einrichtete, stellte ich fest, dass das nicht unbedingt der (für mich) optimale Weg war.
Gute firewall fur zuhause. Wir zeigen die 14 besten Übungen für zwischendurch und geben Ihnen Tipps, wie Sie viele Übungen aus dem Fitnessstudio auch ohne Geräte zu Hause umsetzen können Trainieren Sie selbst – in Ihrem Tempo Wichtig ist hierbei die generelle Regel Nur so lange durchpowern, wie Sie sich gut fühlen Jederzeit können Trinkpausen gemacht werden. Hallo zusammen, ich bin derzeit am überlegen mir eine Hardware Firewall für den Hausgebrauch zuzulegen Diese sollte wenn möglich auch über eine eingebaute Proxy Funktionalität (Web Filter. Trainingsgeräte für Zuhause können auch ganz einfach gestaltet sein und natürlich kann auch mit Kurzhanteln oder einer Langhantel ein effektives Rückentraining zusammengestellt werden Sollte das Rückentraining zu RehaZwecken stattfinden wird oft gar kein Trainingsgerät benötigt da die Belastung dann ohnehin nicht zu hoch sein darf.
Pranks sind mega lustig, manche aber auch sehr Aufwendig Deswegen zeige ich dir in diesem Video Pranks, die du leicht und einfach Zuhause nachmachen kannst!. Das sehr gute Abschneiden der WindowsFirewall bedeutet auch, dass Sie mit vielen ZusatzLösungen unsicherer fahren Die Firewalls von Bitdefender, ESET und Norton zeigen im Test schlechtere. Wir zeigen die 14 besten Übungen für zwischendurch und geben Ihnen Tipps, wie Sie viele Übungen aus dem Fitnessstudio auch ohne Geräte zu Hause umsetzen können Trainieren Sie selbst – in Ihrem Tempo Wichtig ist hierbei die generelle Regel Nur so lange durchpowern, wie Sie sich gut fühlen Jederzeit können Trinkpausen gemacht werden.
Wir stellen pfiffige Überwachungskameras vor, mit denen Sie Ihr Zuhause vom Smartphone aus kontrollieren Mit WLAN, Gesichtserkennung und auch für draußen. Leitung 100 Mbit > Leistung sollte die Firewall haben Ansonsten 1 VPNClient ausreichend Vorschläge?. Hardware Firewall & Intrusion Prevention für zuhause Hardware Firewall & Intrusion Prevention für zuhause Dieses Thema wurde gelöscht Bei mir Daheim habe ich eine Sophos UTM 95 auf einer APU2C4 am Laufen und wirklich gute Performance Die Hardware bekommst du für ca 250 € Habe bei der UTM auch die meisten Dienste aktiviert IPS.
Software Firewall und Hardware Firewall Viele Betriebssysteme oder AntiViren Programme inkludieren eine Art der Software Firewall, bei der zwar alle Datenpakete vom Computer empfangen und verarbeitet werden, allerdings verworfen werden, bevor sie zu den jeweiligen Programmen, wie etwa einer DatenbankAnwendung, weitergeleitet werden Im professionellen Umfeld wird hingegen üblicherweise auf. Our Free Home Use Firewall is a fully equipped software version of the Sophos UTM firewall, available at no cost for home users – no strings attached It features full Network, Web, Mail and Web Application Security with VPN functionality and protects up to 50 IP addresses. Laden Sie die ZoneAlarm PCSicherheitssoftware herunter, um vollständigen Schutz vor Viren zu erhalten Treten Sie Millionen von zufriedenen Benutzern bei!.
Die Sophos XG 86 Firewall Appliance (XG8BTCHEK) als EinstiegsDesktopFirewall ist die ideale Wahl für preisbewusste Kleinunternehmen, den Einzelhandel sowie kleine Büros oder Home Offices Inklusive Sophos Standard Support beim Kauf der Hardware und Sophos Enhanced Support beim Kauf eines HardwareLizenzBundles. Kostenlose Firewall für Zuhause Mit einem Klick können Sie die kostenlose Sophos UTM Home Firewall downloaden Sie bietet Ihnen – Schutz Ihrer Kinder beim Surfen im Internet – Wehrt lästige SpamMails ab – Stoppt Viren aus dem Internet und aus EMails – Greifen Sie von überall aus, auf Ihr Netzwerk zu Hause zu. Router für LTE (Mobilfunk) Falls du Zuhause über das Mobilfunknetz ins Internet gehen möchtest und auf der Suche nach dem passenden Router für LTE bist, können wir dir die AVM Fritz!Box 60 empfehlen Dabei handelt es sich um einen LTERouter, der außerdem auch als DSL oder VDSLRouter eingesetzt werden kann.
Kostenfreie Firewall für Heimnutzer downloaden Über das Tool Download Version 91 Preis Kostenlos Kompatibilität SoftwareAppliance Installation entweder auf speziellem lntel™kompatiblen PC oder innerhalb einer virtuellen Maschine Virtuelle Appliance Direkt in beliebiger VMware vSphere Edition ausführbar. Diese Filter können Pakete durchwinken, abweisen oder sich komplett tarnen, womit die Netzwerkadresse unsichtbar gemacht wird Ein Beispiel für solch eine SoftwareLösung ist die WindowsFirewall, die Microsoft seit Windows XP im Betriebssystem integriert hat Eine SoftwareLösung ist weniger sicher als eine HardwareVariante. EMail, Warenwirtschaft, Zugriff von Zuhause oder Unterwegs All das funktioniert besser, wenn die EDV auf einer soliden Infrastruktur aufgebaut ist Genau wie ein Haus ein Fundament benötigt, brauchen Ihre wertvollen Daten eine gute Basis, damit sie jederzeit für Sie arbeiten können.
Für Geschäftstätige, welche auf Homeoffice angewiesen sind, hilft die VPN2S eine sichere Verbindung zu ihrer Geschäftsstelle aufzubauen Die Firewall kann, dank einfacher Softwareinsallation, mit der ZyxelFirewall im Büro verbunden werden Dadurch kann von Zuhause aus sicher auf die Geschäftsdaten zugegriffen werden. Also Kabellos ist eher murx, gute HifiKopfhörer haben schon sehr lange Kabel(also mir reichen meine 2 meter) Ich selbst nutze Zuhause den AKG K701, der Klingt mit einem ordentlichen KHVerstärker (zB Vollverstärker mit KHOut 63mm Klinke/AVReceiver oder KHVerstärker), wirklich gut. Aber mal realistisch betrachtet Wie viele "Firewall für zuhause" Anwender gibt es, die die vollen 24Gbit/s bräuchten?.
Pranks die leicht sind nachzumachen sind die besten!. Ein kleiner Drucker für Zuhause, der nur schwarz weiß druckt, über WLAN verfügt und bei Bedarf Dokumente scannen und kopieren kann Mehr brauche ich nicht Für aufwändige Printerzeugnisse sende ich meine Daten an die Druckerei und das kommt nur ein Mal jährlich vor 10 Das ist der beste Drucker für Zuhause. Mit unseren 6 super effektiven Fitnessübungen für zuhause – für einen straffen Bauch in Rekordzeit Die 6 besten Bauch Übungen ohne Geräte Wenn du deinen Bauch straffen möchtest, führt kein Weg an einem regelmäßigem Bauch Workout vorbei Regelmäßig heißt dabei,.
Our Free Home Use Firewall is a fully equipped software version of the Sophos UTM firewall, available at no cost for home users – no strings attached It features full Network, Web, Mail and Web Application Security with VPN functionality and protects up to 50 IP addresses. Die Firewall erlaubt Antwortpakete von aussen nur für eine bestimmte Zeit Andernfalls wird nicht angeforderter Verkehr verworfen Beim Sicherheitsmerkmal NAT handelt es sich um eine Funktion, welche die IPAdressen der Geräte im Heimnetz durch eine einzige IPAdresse ersetzen. IPv6 für zuhause Eine Firmware für den verbreiteten WLANBreitbandrouter WRT54G holt IPv6 auch für Privatanwender in Reichweite Lesezeit 1 Min.
Farblaserdrucker für zuhause verfügen über eine geringe Auflösung, die es nicht erlaubt, Bilder exakt darzustellen Der Qualitätsverlust gegenüber dem Tintenstrahldrucker wird deutlich sichtbar Wer regelmäßig Fotos ausdrucken möchte, für den kommt als bester Drucker für zuhause eher ein Tintenstrahldrucker in Frage Multifunktionsdrucker auch 4in1Gerät genannt – die echten. Hardware Firewall Für Zuhause Aktuelle Bestseller Test oder Vergleich November Genau aus diesem Grund, möchten wir dich vor dem Kauf die Informationen zu Verfügung stellen, damit du keinen Fehlkauf tätigst Einen wichtigen Hinweis geben wir dir vorweg Wir haben selber keinen Hardware Firewall Für Zuhause Test selbst durchgeführt Wir geben dir letztendlich hier die Möglichkeit, die verschiedenen Produkte unter einander in Ruhe anzuschauen und zu vergleichen. Für eine erfolgreiche Anmeldung müssen Sie in der Benutzerliste des lokalen Systems eingetragen sein und über ein Kennwort verfügen Diese Variante ist vor allem im HomeOffice sinnvoll, wenn Sie von Zuhause aus auf Ihren Bürorechner zugreifen möchten 1 Schritt Voraussetzung ist auch hier wieder, dass die Remoteverbindung aktiviert ist.
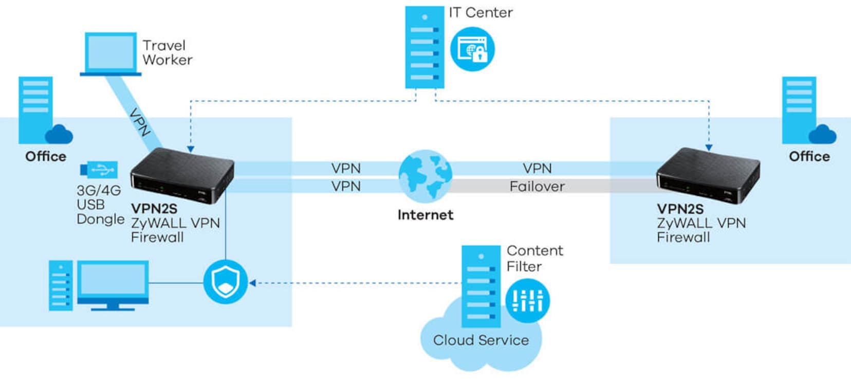
BZ10 von Bezzera Perché una BZ10 Würde man eine Wahl zum beliebtesten italienischen ZuhauseSiebträger starten, die „BZ10“ hätte gute Chancen auf einen Spitzenplatz Warum?. Ich hatte in der Vergangenheit auch schon ganz gute Erfahrungen mit XPEnology, der Synology DSMPortierung für Computer, in verschiedenen Virtualisierungsumgebungen wie Parallels Desktop, VirtualBox und VMware Workstation gemacht Und während ich das System einrichtete, stellte ich fest, dass das nicht unbedingt der (für mich) optimale Weg war. Wenige können mit dem Begriff «Firewall» etwas anfangen Ausser, dass sie dir bei Windows immer wieder reinpfuscht, kriegst du nicht viel von dieser Sicherheitsfunktion mit Zyxel will dies nun mit ihrer VPN2S ändern, einer Firewall für den Endverbraucher.
Hallo zusammen, ich bin momentan im 2 Lehrjahr und komme nach und nach auch in die Materie der Firewall Ich habe mir überlegt eine günstige und gebrauchte Firewall für zuhause zuzulegen, um da einfach ein bisschen zu üben bzw Sachen auszuprobieren Ich habe nun eine gebrauchte Juniper Networks. Für das Höchstmaß an Sicherheit reicht weder die Windows noch eine DesktopFirewall aus Der Grund Software kann Sicherheitslücken aufweisen Die perfekte Lösung ist eine HardwareFirewall. WLANRouter dienen als Zentrale für Internet und WLAN Wir zeigen Ihnen die zehn Geräte, die im Test am besten abgeschnitten haben (Stand Juni ).
Kostenlose Firewall für Zuhause Mit einem Klick können Sie die kostenlose Sophos UTM Home Firewall downloaden Sie bietet Ihnen – Schutz Ihrer Kinder beim Surfen im Internet – Wehrt lästige SpamMails ab – Stoppt Viren aus dem Internet und aus EMails – Greifen Sie von überall aus, auf Ihr Netzwerk zu Hause zu. Denn für einen Preis von 1000 Euro bekommt der Espressofan hier alles, was nötig ist ein hochwertiges Edelstahlgehäuse, den DoppelManometer (gleichzeitig auch das DesignHighlight) für Kessel und. Um die Sicherheit auch zuhause aufzustocken bin ich auf der Suche nach einer bezahlbaren Hardfirewall für den Heimanwender Was könnt ihr empfehlen?.
Sport für Zuhause Wer sich dem Thema Sport für Zuhause nähern möchte, auf unserer Ratgeber und Preisvergleichseite bestens beraten Wir verfassen für Sie ausführliche BestsellerÜbersichten, damit Sie die richtigen Fitnessgeräte für Zuhause kaufen und auch langfristig Spaß beim Sport haben Fitnessgeräte Test Insbesondere ist eine gute Übungsausrüstung für jeden Athleten. Es ist also sowohl für FotografieAnfänger als auch für Fortgeschrittene etwas dabei Unser Tipp Zuhause ist auch der perfekte Ort, um mit unserem 22places OnlineFotokurs zu beginnen Dort erklären wir dir die kompletten Grundlagen der Fotografie – in einfachen Worten und garantiert mit ganz viel Spaß Kreative Fotomotive für Zuhause. Sophos Firewall für zuhause Häufig wird uns die Frage gestellt, warum es denn nur für Firmen oder mit einem tiefen Griff in die Tasche hochwertige ITSicherheitslösungen gibt Die Antwort auf diese Frage lautet zum Glück, dass dies nicht stimmt.
Gute BilderHerzlich willkommen zu unserer Reihe „Psychologie für Zuhause“Wir beschäftigen uns heute wieder mit Gefühlen, aber auch mit guten BildernWie ist. Selbst 4Gbit/s gehen eher nicht, wenn nicht zB das passende NAS im Netzwerk steht Insofern langt das Für gut 0 Tacken so schrieb ich es ja schonmal findest Du nichts besseres. Genutzt wird im Netzwerk IPTV und VoiIP Danke.
Diese Filter können Pakete durchwinken, abweisen oder sich komplett tarnen, womit die Netzwerkadresse unsichtbar gemacht wird Ein Beispiel für solch eine SoftwareLösung ist die WindowsFirewall, die Microsoft seit Windows XP im Betriebssystem integriert hat Eine SoftwareLösung ist weniger sicher als eine HardwareVariante. Um die Sicherheit auch zuhause aufzustocken bin ich auf der Suche nach einer bezahlbaren Hardfirewall für den Heimanwender Was könnt ihr empfehlen?. Lassen Sie sich im Folgenden von 22 Möglichkeiten und Beispielen für seriöse Anbieter im Bereich der Heimarbeit inspirieren Die besten 22 Arbeiten von Zuhause für 21 Die folgende Tabelle listet Tätigkeiten auf, die sich für das Arbeiten von Zuhause eignen Viele können sowohl in Voll als auch in Teilzeit ausgeführt werden.
Hallo zusammen, ich bin momentan im 2 Lehrjahr und komme nach und nach auch in die Materie der Firewall Ich habe mir überlegt eine günstige und gebrauchte Firewall für zuhause zuzulegen, um da einfach ein bisschen zu üben bzw Sachen auszuprobieren Ich habe nun eine gebrauchte Juniper Networks. HardwareFirewalls sind in einigen Routern integriert und erfordern somit wenig oder gar keine Konfiguration. Dies ist ein weiteres Argument für eine gute FirewallSoftware, die sich einfach und übersichtlich bedienen lässt und dem Benutzer die wichtigsten Entscheidungen bei Bedarf abnimmt Aufgaben einer Firewall Schutz des Computers vor Angriffen durch Blockieren unautorisierter Zugriffe;.
Sport für Zuhause Wer sich dem Thema Sport für Zuhause nähern möchte, auf unserer Ratgeber und Preisvergleichseite bestens beraten Wir verfassen für Sie ausführliche BestsellerÜbersichten, damit Sie die richtigen Fitnessgeräte für Zuhause kaufen und auch langfristig Spaß beim Sport haben Fitnessgeräte Test Insbesondere ist eine gute Übungsausrüstung für jeden Athleten. In diesem Video zeige ich dir die besten und einfachsten Pranks, die du mit Dingen, die du Zuhause hast. Dies ist ein weiteres Argument für eine gute FirewallSoftware, die sich einfach und übersichtlich bedienen lässt und dem Benutzer die wichtigsten Entscheidungen bei Bedarf abnimmt Aufgaben einer Firewall Schutz des Computers vor Angriffen durch Blockieren unautorisierter Zugriffe;.
Warum ist eine Firewall wichtig?. After you have downloaded the new installer, next you will need to run that installer Most browsers by default will save downloaded files to the Downloads folder on your PC Or you can run the installer from the browsers download section/window. Es ist wichtig, den Unterschied zwischen HardwareFirewalls und SoftwareFirewalls zu kennen, um für den bestmöglichen Schutz für Zuhause und unterwegs zu sorgen Was ist eine HardwareFirewall?.
In diesem Beispiel läuft PF auf einer OpenBSDMaschine, deren Aufgabe es ist, als Firewall und NATGateway für ein kleines Netzwerk zuhause oder in einem Büro zu agieren Das Gesamtziel ist, dem Netzwerk Internetzugriff und begrenzten Zugriff zur Firewallmaschine vom Internet aus zu gewähren. Selbst 4Gbit/s gehen eher nicht, wenn nicht zB das passende NAS im Netzwerk steht Insofern langt das Für gut 0 Tacken so schrieb ich es ja schonmal findest Du nichts besseres. Definition, Rechtschreibung, Synonyme und Grammatik von 'zu Hause' auf Duden online nachschlagen Wörterbuch der deutschen Sprache.
Für Zuhause Für das Geschäft Partner Hilfe Erneuerung Log out Deutsch English (US) Español Français Italiano Anmelden Für Zuhause PC Security ZoneAlarm Extreme Security I have ZoneAlarm Pro AntivirusFirewall or ZoneAlarm Pro Firewall, do I also need AntiRansomware?. Genutzt wird im Netzwerk IPTV und VoiIP Danke. Eine Firewall für private PCAnwender hat McAfee entwickelt Die Software soll den heimischen PC vor Angriffen aus dem Internet schützen, andererseits aber auch überwachen, welche Programme.
Aber mal realistisch betrachtet Wie viele "Firewall für zuhause" Anwender gibt es, die die vollen 24Gbit/s bräuchten?. Hallo zusammen, ich bin momentan im 2 Lehrjahr und komme nach und nach auch in die Materie der Firewall Ich habe mir überlegt eine günstige und gebrauchte Firewall für zuhause zuzulegen, um da einfach ein bisschen zu üben bzw Sachen auszuprobieren Ich habe nun eine gebrauchte Juniper Networks. Farblaserdrucker für zuhause verfügen über eine geringe Auflösung, die es nicht erlaubt, Bilder exakt darzustellen Der Qualitätsverlust gegenüber dem Tintenstrahldrucker wird deutlich sichtbar Wer regelmäßig Fotos ausdrucken möchte, für den kommt als bester Drucker für zuhause eher ein Tintenstrahldrucker in Frage Multifunktionsdrucker auch 4in1Gerät genannt – die echten.
Die Story ist einfach Was für Firmen schon lange Standard ist, soll nun auch für zuhause eingesetzt werden eine IPFirewall Das Sicherheitssystem der Newcomer aus Kalifornien ist eine kleine Box, die zwischen Heimnetzwerk und InternetLeitung gestöpselt wird. Leitung 100 Mbit > Leistung sollte die Firewall haben Ansonsten 1 VPNClient ausreichend Vorschläge?. 45 Fotoideen für zuhause 45 Fotoideen für das Fotografieren zuhause und über 40 reine Textseiten in Word sind zusammengekommen bei diesem Artikel, der unser erster CommunityArtikel überhaupt ist Entstanden ist mit eurer Hilfe die wohl größte Ideensammlung zum Thema „Fotografieren Zuhause“, die es im deutschsprachigen Internet gibt.
Hallo zusammen, ich bin derzeit am überlegen mir eine Hardware Firewall für den Hausgebrauch zuzulegen Diese sollte wenn möglich auch über eine eingebaute Proxy Funktionalität (Web Filter. Eine Firewall ist eine Art Türsteher, der zwischen digitalen Geräten wie Computern und dem Internet steht Sie überwacht Datenverbindungen und überprüft, welche Datenpakete auf dem Rechner landen oder ihn verlassen dürfenZuvor gibt es eine Prüfung, um was für eine Art Paket es sich handelt, woher es kommt oder wohin es gesendet werden soll.

Hardware Firewall Intrusion Prevention Fur Zuhause Security Insider

Be Sicherheitssysteme Sicherheit Fur Ihr Zuhause Sicherheitssysteme Pdf Free Download

Bitdefender Box Ihr Komplettschutz Fur Alle Mit Dem Amazon De Computer Zubehor
Gute Firewall Fur Zuhause のギャラリー

Gutes Netzwerkdesign Sichere Firewall Konfiguration Youtube

So Managen Sie Die Windows Firewall Avira Blog

So Bauen Sie Zuhause Ihre Private Cloud Auf Pc Welt

Hardware Firewall Fur Zu Hause Safety First Creative Tools De

So Bauen Sie Zuhause Ihre Private Cloud Auf Pc Welt

Die 8 Besten Firewalls Im Test Vergleich Focus De

Feste Ips Zuhause In Pfsense Via Tunnel Administrator

Heimtechnik Netzwerk Robustes Netzwerk Fur Zuhause

Hardware Firewall Fur Zu Hause Safety First Creative Tools De

3 Tipps Zur Auswahl Der Optimalen Internetgeschwindigkeit Fur Zuhause

Ein Kleiner Server Fur Zuhause Indibit
2

Hardware Firewall Fur Zu Hause Safety First Creative Tools De

Home Office Sicher Arbeiten In Corona Zeiten Pc Welt

Dauertest Fehlalarme Bei Antivirusprogrammen Fur Zu Hause Pc Welt
So Sichern Sie Ihr Wlan Zu Hause 17 Tipps Cactusvpn

Plotzlich Home Admin Monitoring Von Zuhause Aus

So Sichern Sie Ihr Wlan Zu Hause 17 Tipps Cactusvpn

Firewall Fur Zuhause Die Neue Simple Losung Von Zyxel Galaxus

Mozilla Glass Room Uberwachungssensoren Fur Zuhause

Die 8 Besten Firewalls Im Test Vergleich Focus De

Wahrend Der Coronavirus Krise Sicher Von Zu Hause Aus Arbeiten Vpnoverview Com

Greenbone Sicher Im Homeoffice Kommune21 E Government Internet Und Informationstechnik

Eine Firewall Im Homeoffice Home Office Tech Dein Buro Zu Hause

Firewall Fur Zuhause Die Neue Simple Losung Von Zyxel Galaxus

Starke Hardware Firewall Pc Welt

Die 8 Besten Firewalls Im Test Vergleich Focus De

Die 8 Besten Firewalls Im Test Vergleich Focus De

Heimtechnik Netzwerk Robustes Netzwerk Fur Zuhause

Testbericht Yallo Go Xl Mobilfunk Internetanschluss Fur Daheim

So Managen Sie Die Windows Firewall Avira Blog

Kostenlose Firewall Fur Zuhause

Iot Risiken Zu Hause 8 Tipps Wie Das Smart Home Sicher Bleibt Haustec

Wahrend Der Coronavirus Krise Sicher Von Zu Hause Aus Arbeiten Vpnoverview Com

So Managen Sie Die Windows Firewall Avira Blog

Vpn Router Ubersicht Welches Gerat Ist Am Besten Fur Vpn Services

Wlan Call Zuhause Und Im Unternehmen Mit Telekom Und Vodafone Mobilfunk Johnlose De

Sales Consultant Vertriebsmitarbeiter M W D Reg Bonn In Bonn Xing Jobs

Homeoffice Tipps Zu Sicherheit Und Datenschutz

Home Office 29 Tipps Fur Die Arbeit Von Zuhause Pc Welt

Macos Firewall Aktivieren Oder Nicht Tutonaut De

Die 8 Besten Firewalls Im Test Vergleich Focus De

Die 8 Besten Firewalls Im Test Vergleich Focus De

So Managen Sie Die Windows Firewall Avira Blog

Aktuelle Webapps Im Kurztest Raspberry Pi Geek
Die Hardware Firewall Fur Zuhause Routerboard 750gr2 Screamy Blog

7 Grunde Warum Die Xg Firewall Sfos Besser Ist Als Die Utm Avanet

Bleiben Sie Auch Zuhause Geschutzt Cyber Security Fur Kmus

Wlan Call Zuhause Und Im Unternehmen Mit Telekom Und Vodafone Mobilfunk Johnlose De

Sicherheit Fur Ihr Zuhause Securehome

Firewall Wird Zum Vpn Client Fur Studierende Tu Dortmund
Internet Fur Zuhause Jetzt Mit Gratis Mesh Wlan Set A1 Community

Vpn Tunnel Sicherer Fernzugang Zu Unserem Smart Home Smarthomebau De

Fp S Linux Basierter Zugangsrouter Und Firewall Pdf Kostenfreier Download

Wlan Router Test Fritzbox Speedport Co Computer Bild

Sophos Fur Heimanwender Firewall Und Endpoint Avanet

Firewall Vpn Calandacomp Gmbh

Der Gute Alte Brief Digital Twin

Macos Firewall Aktivieren Oder Nicht Tutonaut De
Hybrid Internet Via Lte Dsl Die Beste Lte Tarife Fur Zuhause

Ein Kleiner Server Fur Zuhause Indibit

Umstellung Ihres Unternehmens Auf Homeoffice Gfc Gruppe

Mesh Wlan Eine Zusammefassung Dasheimnetzwerk De

Hardware Firewall Fur Zu Hause Safety First Creative Tools De

7 Grunde Warum Die Xg Firewall Sfos Besser Ist Als Die Utm Avanet

So Managen Sie Die Windows Firewall Avira Blog

Kostenlose Firewall Fur Zuhause

Free Firewall Kostenlos Windows 10 Absichern Chip

Die 8 Besten Firewalls Im Test Vergleich Focus De
Hardware Firewall Fur Zu Hause Safety First Creative Tools De

So Managen Sie Die Windows Firewall Avira Blog

Die 8 Besten Firewalls Im Test Vergleich Focus De

Unifi Dream Machine Im Test So Gut Ist Ubiquitis W Lan System Mac Life

Sicherheit Fur Ihr Zuhause Securehome

Professionelles Homenetzwerk Administrator

9 Gutes Antivirus Fur Kleine Und Mittlere Unternehmen

Macos Firewall Aktivieren Oder Nicht Tutonaut De

Dsl Router Pcs Zuhause Optimal Vernetzen Pc Welt
Die Besten Firewalls Im Test Vergleich Netzsieger

Hardware Und Netzwerkaufbau Ipfire Teil1 Kuketz It Security Blog

Unifi Dream Machine Im Test Airports Legitimer Erbe Fur Besseres Wlan Zuhause Und Im Buro

Die Optimale Netzwerk Verbindung Fur Zuhause Pc Welt

Gute Und Schnelle Idee Schnelle Gute Und Schnelle Idee Schnelle The Post Gute Und Schnelle Idee Werkschranke Aufbewahrung Werkstatt Werkzeug Aufbewahrung

Die Besten Firewall Losungen Computerworld Ch

Firewall Fur Zuhause Die Neue Simple Losung Von Zyxel Digitec

7 Grunde Warum Die Xg Firewall Sfos Besser Ist Als Die Utm Avanet

Eroffnung Druckzentrum Landshut

Wahrend Der Coronavirus Krise Sicher Von Zu Hause Aus Arbeiten Vpnoverview Com

Plotzlich Home Admin Monitoring Von Zuhause Aus

Macos Firewall Aktivieren Oder Nicht Tutonaut De

Freifunk Zuhause Nutzen

So Managen Sie Die Windows Firewall Avira Blog

Eine Firewall Im Homeoffice Home Office Tech Dein Buro Zu Hause

Wichtiges Grundwissen Zu Firewalls Pc Welt

Wissen Sie Was Auf Ihrer Firewall Vor Sich Geht To Blog

Firewall Fur Zuhause Die Neue Simple Losung Von Zyxel Digitec
Die Hardware Firewall Fur Zuhause Routerboard 750gr2 Screamy Blog



